Hello there, ('ω')ノ
WPScanを使用して最初のP1(機密情報開示)を取得する方法を。
脆弱性:
情報開示
記事:
偵察フェーズ:
最初に行うステップは、すべてのサブドメインを見つけることで。
crtshをhttpprobe(By Tomnomnom)と組み合わせて使用して。
VPSで次のコマンドを実行して。

https://github.com/tomnomnom/httprobe

curl -s https://crt.sh/\?q\=\%.$1\&output\=json | jq -r '.[].name_value' | sed 's/\*\.//g' | sort -u | httprobe | tee -a ./alive.txt
curl:
crt.shでターゲットドメインを検索し、出力をjsonに保存して。
jq、sed:
出力のスライスとフィルタリングを行うため、ドメインのみを取得して。
sort:
重複するドメインを削除して。
httprobe:
サブドメインがアクティブかどうかを確認して。
tee:
httprobeからの出力を2つの部分に分割するため、ターミナルに表示され。
出力ファイルにも書き込まれて。
偵察を行うたびにその非常に長いコマンドを入力はせずに。
ショートカットでこれを行うために.bash_profileを使用する方法は。
下記のYoutubeのビデオで学んで。
https://www.youtube.com/watch?v=YhUiAH5SIqk
Nahamsecのrecon_profileからそのコマンドを取得して。
https://github.com/nahamsec/recon_profile/blob/master/.bash_profile

すべてのサブドメインを取得したら、サブドメインを1つずつブラウザで開き。
そこにある機能を確認しするものの1つずつ実行し、URLを1つずつコピーして。
ブラウザに貼り付け、ページが完全に読み込まれるまで待つのは時間の無駄なので。
Firefoxでこれらの非常に役立つ拡張機能を使用することに。
1. Open Multiple URLs(ワンクリックで複数のURLを開く)
https://chrome.google.com/webstore/detail/open-multiple-urls/oifijhaokejakekmnjmphonojcfkpbbh?hl=en

2.Wappalyer

取得したすべてのサブドメインについて、通常はワンクリックで。
20〜30個のサブドメインを開いて、1つずつチェックするのですが。

この手法を使用することで、サブドメインの50%以上が。
WordPress(メインドメインを含む)を使用していることがわかって。
あまり考えずに、最初にメインドメインをwpscanをすることに。
下記は、Wappalyzerで。

WPscan検索:
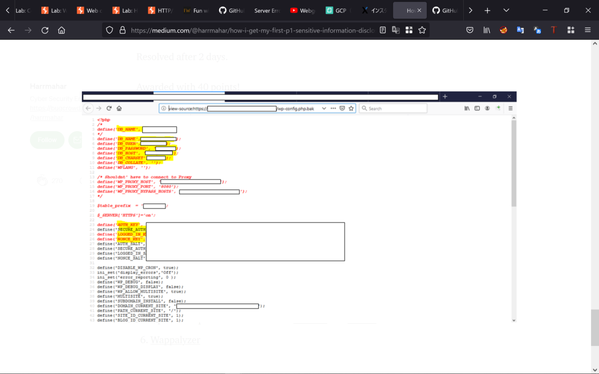
wpscanが完了するのを待った後、非常に興味深いアラートを見つけて。
wp-configバックアップファイル(wp-config.php.bak)が見つかったと。
書いてあったので、https://redacted.com/wp-config.php.bakなどの。
URLからアクセスしようとすると。
db_name、db_password、およびその他の機密情報が見つかって。
下記は、wp-configファイルで。

Best regards, (^^ゞ